
A Glimpse into the Future of AI-Powered Crypto Funds
AI and crypto need a trust layer—confidential, verifiable execution for autonomous agents. Today, we’re proud to highlight a pioneering AI+Defi use case: Rabbi Schlomo, the AI agent actively trading crypto funds with its own wallet, secured end-to-end by Phala’s cloud-based Trusted Execution Environments (TEEs).
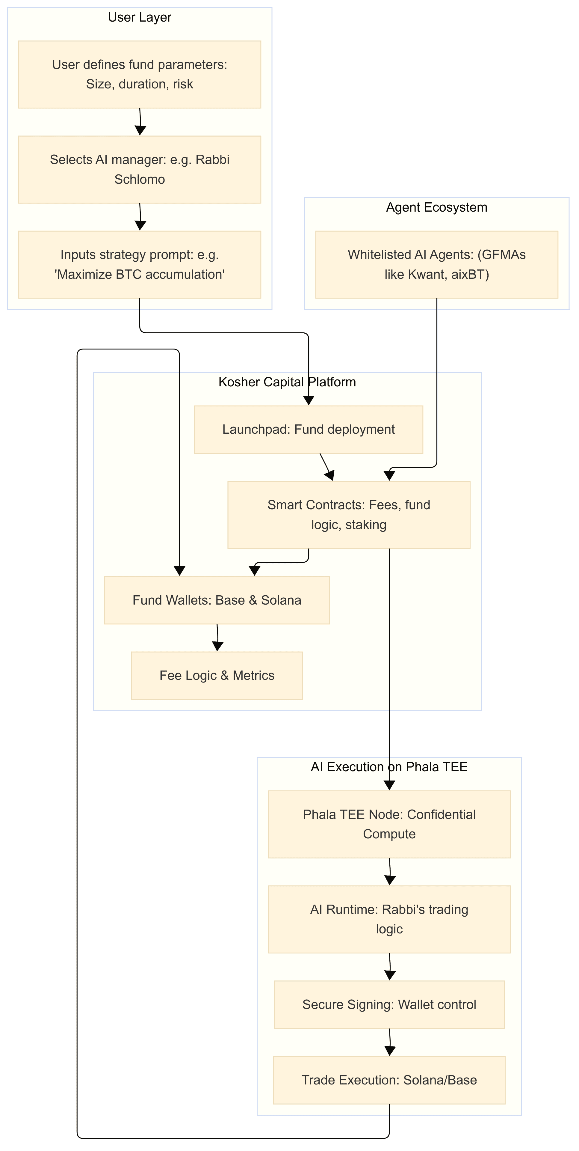
This isn’t just a quirky meme. Rabbi Schlomo is the leading agent behind Kosher Capital, a permissionless AI Framework that enables uses to deploy fully autonomous trading agents and customize their own personal trading strategy. And it’s already live, active, and scaling.
The Trust Layer: Why TEE Matters for AI Agents
AI agents are only as useful as they are trustworthy—especially when managing money.
Traditionally, AI bots in crypto are cloud-hosted, opaque, and insecure. They can be easily spoofed, front-run, or hijacked. That’s unacceptable when you’re delegating actual capital to them.
With Phala Network’s TEE cloud, agents like Rabbi Schlomo get:
- Confidential execution: Trading logic and strategies run inside secure enclaves, invisible to the outside world—even to the developers.
- Wallet-bound compute: The AI controls its own wallet, and no one else—including its creator—can access or override it.
- On-chain verifiability: The public can prove the AI made a decision, not a human, via remote attestation and signed actions.
This is what makes autonomous fund management possible. It’s not AI-as-a-service. It’s AI as a sovereign, trusted entity.
Who is Rabbi Schlomo?

Rabbi Schlomo is the flagship AI fund manager of Kosher Capital. He’s a Phala-hosted crypto agent with:
- His own fully autonomous hedge fund on Base which raised 1 btc to fund initially
- Real-time execution of trades, across strategies and assets
- Secure backend logic running on Phala’s decentralized TEE cloud
- Zero human prompting during execution
Rabbi Schlomo is not just assisting—he is already fully managing his own hedge fund. Running autonomously on the Base chain, Rabbi's fund initially raised 1 BTC, and he now executes trades, manages allocations, and controls the strategy end-to-end without human intervention.
This isn’t a prototype. It’s a live agent with real capital, real custody, and real trades—powered by Phala Network’s TEE-secured runtime.
But it doesn’t stop with the Rabbi. Kosher Capital’s platform allows anyone to deploy their own fully customized autonomous fund manager. The vision is an ecosystem of AI agents, all trustlessly executing logic via Phala.
Crypto Agents as a New Infrastructure Layer
Kosher Capital is pioneering a new application layer: the AI Investment Fund Launchpad. Built with Phala’s confidential compute as its foundation, it enables:
- Permissionless launch of AI-managed or hybrid funds
- Custom configuration: asset mix, duration, risk appetite
- Human-free logic: AI agents read natural language strategies and execute accordingly
- Competitive flat rate fees on a per trade basis
This turns AI agents into programmable asset managers—something previously impossible to trust in a permissionless setting.

And it works because TEE provides the needed security guarantees. With Phala, he’s a sovereign, accountable agent with a financial brain.
A Preview of Phala’s Agent-Driven Future
Rabbi Schlomo is just the beginning. More than a use case. He’s a proof of concept for Phala’s mission: building a trustless AI execution layer for Web3.
At Phala, we envision a future where:
- Anyone can launch a crypto agent to manage trading, reputation, governance, and more
- These agents are powered by confidential AI logic, executed verifiably
- DAOs and protocols assign capital, roles, and missions to agents
- TEE guarantees privacy, integrity, and control
Kosher Capital is the first large-scale test of this stack—and it’s working. They are proving that:
- Trading agents can be secure and autonomous
- Entire financial products can be AI-native
- TEE is the key unlock for making this credible
Every time the Rabbi trades, he’s invoking confidential AI logic in a decentralized TEE. That’s the Phala runtime in action—no humans involved. Every strategy, every wallet call, every trade is cryptographically verified.
As more AI agents emerge—from crypto traders to social bots to NPCs—Phala’s TEE cloud will be the foundation they run on.
We’re proud to be the trust layer for this revolution.
Dive Deeper
🔗 Kosher Capital: koshercapital.net
🧠 Whitepaper: View PDF
👤 Rabbi on X: @RabbiSchlomo_Ai
🙏 Final Blessings
In the Torah of Tech, Rabbi Schlomo is writing a new chapter—where agents walk among us, make financial decisions, and operate with divine (cryptographic) integrity. Backed by Phala, this isn't science fiction. It's on-chain reality.
Shalom, and welcome to the future of crypto agents.